Documentation & Howtos
(use Ctrl + F to search)

Old Howto Page

02-06-19 How to share folders from a Windows 10 computer to a Mac or Linux computer. Sharing Windows with Mac and Linux

01-05-19 How to put a Windows Defender icon on desktop or taskbar. Windows Defender icon

05-15-14 Here are instrucs for changing the lockscreen picture in Windows 8. lockscreen.html (That's the screen just before the login screen.)

04-03-14 How to Disable Secure Boot in Windows 8 I found this when trying to figure out how to boot my Windows 8 laptop with a live Linux CD.

02-27-14 To reset an unknown user password on an iBook G4 laptop: howto-reset-unknown-pswd.htm.

02-23-14 To use sysprep to create a Windows 7 home image follow these instructions: sysprep-win7.htm.

01-23-14 To reset an HP Deskjet 6980 wireless printer to it's factory default settings, read this: DJ6980-reset.doc.

08-25-13 To add an iso file for use in Vmware ESXi 4.1 read this document.

05-09-13 To move Exchange mailboxes from one Exchange store to another, follow these instructions.

04-05-13 When a person tries to open a file from a network drive and gets an error message that it is locked, follow the instructions in this document.

03-26-13 This document lists a ton of NetApp cli commands. NetApp cli commands

03-20-13 To check the size of your Outlook 2010 mailbox, read this: check mailbox size

03-12-13 How to clear the cache on a Windows DNS server. Clear DNS Server Cache

03-11-13 How to shrink a Windows XP taskbar back to only one line. XP Taskbar

02-28-13 How to configure an RDP session on a Wyse thin client for best use in a virtual desktop. Wyse RDP configuration

02-28-13 This document gives basic instructions for using the Citrix Console in a Citrix server. Citrix Console Instructions

02-22-13 This document explains how to send an email from a Xerox Workcentre 5755. Email from a Xerox Workcentre 5755

02-14-13 Here is the way to search for a file on a Linux server from the command line. find / -name filename
e.g. to find all the files that end with "txt" on the whole server, I would type: find / -name *txt
e.g. If I want to find all files in the /var directory that start with "x86" I would type: find /var -name x86*

01-18-13 Here is a document that explains how to get the Cisco VPN client 5.0 working on a Windows 8 PC. Cisco VPN on Windows 8

12-07-12 To set the date on a Linux box to a time server, as root type: ntpdate xxx.nnn.yyy.ttt, where xxx.nnn.yyy.ttt is the address of the time server you want to sync with.

11-28-12 To configure an iPhone, iPad, or iPod for Comcast email, see this document.

11-12-12 To use "mput" or "mget" in an ftp session without having to answer "yes" or "no" to each file being transferred, type "prompt" to toggle interactive mode off. To turn it back on, just type "prompt" again.

11-06-12 Solaris Commands and Other Information

10-31-12 To allow the the /var/log/queries.log to be written and updated by bind, we had to edit the /etc/apparmor.d/usr.sbin.named file with "/var/log/queries.log rw,".

10-25-12 To send a written message to another user logged in to the same Linux server as you (from a terminal session), follow the directions in this document.

10-24-12 How to configure RDP to use keyboard shortcuts (e.g. Alt+ScreenPrint)

10-16-12 How to configure keyboard repeat on a Wyse R50L thin client

10-15-12 Wyse R50L firmware upgrade howto

09-27-12 How to migrate Outlook account from one machine to another (or from an old profile to new) Outlook Profile Migration

08-31-12 How to create a virtual Linux server.

08-23-12 How to check who is using particular file(s) on a Windows server. Check who is using a file(s)

08-23-12 How to mount a Windows server folder on a Linux box: Mount Windows share     (This assumes you have samba configured correctly.)

06-21-12 How to install the LDAP client on an Ubuntu server.

07-20-12 How to disable the "Stickykey" feature in Windows. See this document.

07-17-12 How to Access a Virtual Linux Server Without a Password

07-13-12 How to change/add columns in Windows Explorer - Right click on the column headers in Explorer and choose the column(s) you want to display in Explorer. click here for screenshot

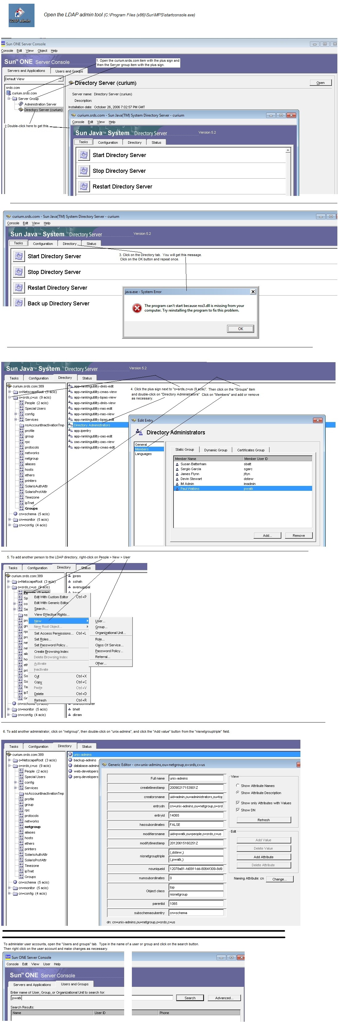
07-13-12 How to administer Solaris/Sun LDAP accounts.

07-13-12 How to install Java 7 in Linux

07-12-12 How to do multiple "find and replaces" in vi/vim.

2012 How to move a Postgres database from one server to another

2012 How to determine the version of Ubuntu being used? From the command prompt, type: lsb_release -a

2012 How to determine the version of Bind on a Unix DNS server - from command prompt, type: rndc --help      The last line will show the Bind version.

2012 How to get under the hood of a WYSE R50L7 - ssh to the IP address of the thin client. Use the admin/admin ID/password combo. Then you can "su -" and use the "admin" password to become root.

2012 How to get into the bios on a Wyse R50L7 or R90L7 thin client: press, and hold, the Delete key when the Wyse logo appears. Enter "Fireport" as the password. To open the boot option menu instead of the bios, press, and hold, the "P" key at the Wyse logo.

2012 To compress a whole directory in Linux using the "tar" command follow the directions here.

2012 How to login to one Linux box from another without having to enter your password. Avoid password login

2012 How to tell what version of Unix/Linux a particular server/box is? Usually if you type: uname -a from a command prompt, it will tell you the version of Unix/Linux.

2012 How to manage services on a Windows computer from a command prompt: The "sc" command

2012 How to manage services on a remote Windows computer. Manage remote services